Menu

Tables à indexation

Ces tables rotatives ont été conçues pour une intégration sur des machines rotatives automatiques de transport ou d’assemblage. Leur rotation avec système d'indexage permet de construire des ensembles particulièrement compacts et rapides.

L'ajout d’un plateau de travail plus grand peut augmenter les capacités dimensionnelles sans faire diminuer le rendement notablement. La rotation de la table est commandée par un dispositif pignon-crémaillère solidaire d’un entraîneur mobile. Intégré à la crémaillère, un amortisseur hydraulique élimine les chocs en fin de rotation. Les vitesses de rotation sont réglées séparément par des régulateurs de débit fixés directement sur l’unité. Ces unités sont équipées de butées de fin de course en acier trempé.

 

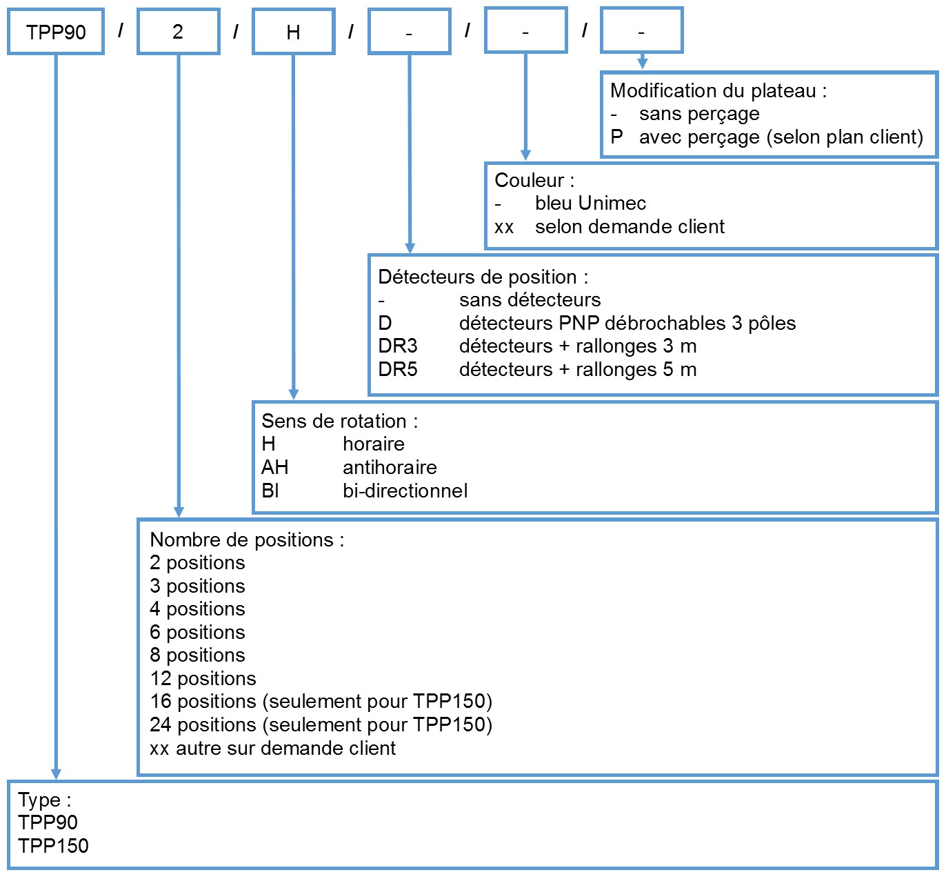
Deux dimensions sont disponibles : TPP90 et TPP150

Données techniques


 

TPP90

TPP150

Nombre de positions 2-3-4-6-8-12 2-3-4-6-8-12-16-24
Sens de rotation Horaire, antihoraire, bidirectionnel Horaire, antihoraire, bidirectionnel
Précision angulaire 30'' 20''
Planéité de rotation 0,01 mm 0,01 mm
Moment d'inertie de charge 0,008 kg.m2 0,08 kg.m2
Couple de rotation 1,2 Nm 4 Nm
Charge statique 1500 N 3000 N
Pression d'utilisation 3-6 bars 3-6 bars
Poids net 2 kg 7,9 kg

 

Téléchargements 3D


3D TPP90.zip
3D TPP150-2-BI-_-_-_.zip

 

Service après-vente


Nos éléments sont garantis 12 mois, et nous proposons un service après-vente incluant notamment la révision ou la maintenance préventive des équipements dans nos locaux.